萬里眼 NeTurbo-S 系列便攜數通網絡測試儀
名稱:頻譜分析儀
品牌:萬里眼
型號:NeTurbo-S 系列
簡介:一、產品概述隨著通信網絡技術不斷進步,網絡設備及協議的快速迭代升級,網絡工程師正面臨著前所未有的復雜多樣挑戰:需緊跟技術前沿,參與協議開發,解決不同網絡間互聯的問題;需要深入參與設備調測,確保新設備在復雜網絡環境中穩定運行;需要頻繁外場技術...
一、產品概述
隨著通信網絡技術不斷進步,網絡設備及協議的快速迭代升級,網絡工程師正面臨著前所未有的復雜多樣挑戰:
需緊跟技術前沿,參與協議開發,解決不同網絡間互聯的問題;
需要深入參與設備調測,確保新設備在復雜網絡環境中穩定運行;
需要頻繁外場技術支持,包括偏遠地區的網絡部署和緊急情況下的故障排查。
為了應對這些挑戰,萬里眼自主研發的 NeTurbo-S 系列便攜數通網絡測試儀應運而生。NeTurbo-S 系列便攜數通網絡測試儀結合了傳統網絡測試儀的完備功能,集高密度和輕量化于一體,可滿足路由器和交換機的測試訴求。為網絡工程師提供了前所未有的便利與效率,輕松駕馭諸如園區辦公桌、實驗室調試臺和工廠車間等復雜測試場景。

該系列測試儀采用前沿的模塊化設計理念,精妙融合機箱、測試模塊與軟件三大核心組件,構建出強大的測試平臺。其機箱設計匠心獨運,提供 6 個插槽的配置,輕松容納不同規格測試模塊。測試接口覆蓋以太網 1G 至 10G 的多種速率范圍,實現按需擴展能力,能夠迅速響應測試業務的快速增長。

使用萬里眼的創新測試軟件——NeTurbo,以及專為 S 系列設計的測試模塊NeTurbo-S 系列數通網絡測試儀能夠深入執行 Layer 2 至 Layer 3 的流量測試與協議仿真,展現出全面的功能和卓越的性能。這一綜合性測試解決方案,完美契合了研發創新、實驗驗證及質量控制等關鍵環節的嚴苛要求,助力用戶高效和精準地完成各項測試任務,推動網絡技術與設備的持續進步與發展。

二、NeTurbo-S6-AC 機箱
NeTurbo-S6-AC 機箱作為萬里眼全新一代以太網測試解決方案的重要組成產品,支持 6 擴展槽位,全面兼容 1GE~10GE以太網絡。通過集成前沿的硬件與軟件技術,NeTurbo-S6-AC 機箱實現了設計的極致優化,有效削減了測試設備及網絡運營成本,為數據網絡構筑了堅實的后盾。
該機箱具備業界領先的端口密度與測試速率,以及部件插拔與軟件升級能力。這些特性不僅提升了運維效率,還降低了整體擁有成本。
NeTurbo-S6-AC 機箱以其卓越的架構設計,不僅支持多用戶同時在線測試、多級設備級聯和網絡設備壓力測試等多元化測試場景,還支持廣泛的協議集,能夠徹底挑戰并驗證各種網絡設備的極限性能。

主要特性
機身極致輕量化:
NeTurbo-S6-AC 機箱經精心設計,其重量被巧妙縮減至僅 11 千克,實現了可單人攜帶及搬抬,極大地方便了戶外或移動場景下的即時測試需求,提升了作業效率與靈活性。
設備環保低功耗:
針對長期運行成本考量,該機箱即使在滿載測試模塊時功率依舊被優化至 400W 以下,這一創新舉措顯著降低了能耗,為用戶節約了寶貴的運營成本,體現了環保與經濟效益的雙重考量。
運行舒適低噪音:
在聲學性能上,該機箱滿載運行時產生的噪音被嚴格控制在 75 分貝以下,這一低噪音設計確保了其能在多種工作環境中無縫融入,包括靜謐的辦公室、精密的調試平臺乃至緊湊的小型生產線,為用戶提供了更加舒適與專注的測試體驗。
測試模塊靈活可擴展:
該機箱在擴展性與靈活性方面表現出色,整機最多可配置 6 個測試模塊槽位,每個卡槽支持多達 8 個多種速率端口,總端口數可高達 48 個,且支持用戶根據實際需求靈活配置端口類型與數量。這種高度可定制化的設計,使得該機箱能夠輕松應對從基礎測試到復雜應用的各種場景需求,展現了其強大的適應性與競爭力。

三、S1 系列測試模塊
隨著網絡技術的飛速發展,網絡設備空間日益成為數據中心與通信基礎設施中的寶貴資源,加之網絡應用的多元化,對端口類型的需求也從單一的電口擴展到了光口,乃至光口與電口的混合應用,這一網絡迭代背景深刻影響著網絡架構的設計與部署。
在此趨勢下,萬里眼創新推出了 S1 系列測試模塊。該系列測試模塊專為邊緣路由器與園區交換機設計,以其出色的靈活性和強大的測試性能,為運營商、網絡設備制造商及企業用戶提供了應對網絡空間的緊湊化需求以及端口多樣化挑戰的理想解決方案。S1 系列測試模塊不僅簡化了測試流程,提高了測試效率,還為用戶推動數字化轉型提供了強有力的技術支持。

S1 系列測試模塊融合了業界頂尖的 L2 至 L3 流量生成與深度分析能力,并集成了強大的網絡仿真技術,旨在模擬復雜多樣的設備、用戶行為及協議交互場景。該測試模塊不僅展現了在多層次測試中的極致效能,更通過能效優化及多速率靈活支持策略,顯著降低了總擁有成本(TCO),包括資本支出與運營費用。
三大優勢
體積小巧,節省物理空間:
便攜式測試模塊采用緊湊的設計,相比傳統網絡設備,極大地節省了寶貴的機架空間。這一特性使得在網絡空間有限的環境中,如邊緣計算節點、小型數據中心或臨時網絡部署場景,能夠輕松實現高密度和高效能的網絡連接。
選購靈活,滿足多樣需求:
為滿足不同場景下的端口需求,我們提供了光口測試模塊和電口測試模塊的多種選擇。用戶可以根據實際應用場景,靈活選購所需類型的測試模塊,實現成本的精準控制與資源的優化配置。無論是需要高速率、長距離傳輸的光口測試模塊,還是注重成本效益、易于部署的電口測試模塊,都能輕松滿足。
光電混插,擴展測試對象:
值得一提的是,S1 系列便攜式測試模塊支持光口測試模塊和電口測試模塊的混合插入,這一設計打破了傳統網絡設備的限制,使得用戶可以在同一臺設備上靈活組合不同類型的端口,以適應復雜多變的網絡環境。這種高度的靈活性不僅簡化了網絡架構的設計復雜度,還提高了網絡的適應性與可擴展性,為未來的網絡升級與擴容預留了充足的空間。
應用場景
S1 系列測試模塊能夠全面評估各類網絡設備的核心性能與協議兼容性,其主要應用于以下關鍵測試對象,確保網絡的穩固與高效:
路由 / 交換芯片:
精準驗證芯片級別的數據包轉發能力,包括吞吐量、時延、轉發速率等關鍵指標,為路由 / 交換設備的性能優化提供堅實數據支撐。
基站以太網接口:
針對 5.5G/6G 等高速通信網絡基站,驗證其以太網接口的帶寬利用率、時延控制、丟包表現,助力構建低延遲、高可靠的無線通信網絡。
服務器的 CPU/GPU 以太網卡:
深度剖析服務器級網絡接口的傳輸性能,包括吞吐量、CPU/GPU 協同處理效率,以及在網絡負載下的穩定性與可靠性,為數據中心與云計算環境提供強有力的網絡支持。
路由器 / 交換機:
全面測試路由器與交換機的網絡連通性、路由表容量、最大連接數及丟包率,確保設備在網絡中高效穩定運行,并驗證其支持的高級路由協議功能。
主要特性
端口獨立分配與管理:
支持用戶按需分配獨立端口,各端口間獨立運作,同時允許用戶并發使用多個端口。
無縫在線速率切換:
實現接口速率即時在線調整,切換過程互不干擾。
精準報文捕獲:
提供多樣捕獲源、靈活模式、多模板預置及組合過濾條件,精準定位網絡故障。
綠色節能端口設計:
專注節能減排,10GE 測試模塊功耗 50W,較市場同類產品顯著降低,有效降低長期測試成本。
1、10GE 測試模塊
10GE 測試模塊提供了 8 個高性能 SFP28 端口或 RJ45 端口的型號。端口與測試模塊邏輯深度融合,前瞻性地支持 10G網絡的測試需求,同時保持對既有千兆網絡的全面兼容能力。這一設計策略顯著優化了測試資源的利用率,有效降低了研發過程中的成本投入,展現了卓越的跨代兼容性與成本效益。

主要特性
超強的端口流量發送:
單端口發送流高達 1k,支持幀長度按遞增、遞減和隨機跳變模式變化。
強大的端口流量分析:
支持豐富的端口流分析功能,單端口具有 256MB 的抓包存儲空間。
超低的時延測試精度:
具有行業領先的 6.4ns 的時延精度,精準測量微秒級超低時延,滿足低時延場景的測試需求。
2、GE 測試模塊
GE 測試模塊提供了 8 個 SFP 端口或 RJ45 端口的型號。端口與測試模塊邏輯深度融合,保持對既有百兆及千兆網絡的全面兼容能力。這一設計策略顯著優化了測試資源的利用率,有效降低了研發過程中的成本投入,展現了卓越的跨代兼容性與成本效益。

主要特性
超強的端口流量發送:
單端口發送流高達 1k,支持幀長度按遞增、遞減和隨機跳變模式變化。
強大的端口流量分析:
支持豐富的端口流分析功能,單端口具有 256MB 的抓包存儲空間。
超低的時延測試精度:
具有行業領先的 8ns 的時延精度,精準測量微秒級超低時延,滿足低時延場景的測試需求。
四、NeTurbo 測試軟件
在通信技術日新月異的時代背景下,網絡基礎設施的軟硬件體系不斷向精細化與多元化邁進,支持的網絡協議種類激增,互聯網流量呈現出爆炸式增長態勢。特別是 5G-A 技術的全面鋪開,其標志性的超高速率、廣泛連接能力、超低延遲及卓越可靠性,對網絡測試技術的精準度與全面性提出了前所未有的挑戰。
為響應這一行業變革,萬里眼作為業界領先的 L2 至 L3 測試技術創新者,打造了 NeTurbo 測試軟件。該軟件不僅是對傳統測試解決方案的一次重大飛躍,更是針對當前及未來大型網絡設備制造商、電信運營商、以及數據中心復雜測試需求的定制化解決方案。
NeTurbo 測試軟件在用戶體驗、功能覆蓋以及系統擴展潛力上實現了質的飛躍。其界面設計更加人性化,操作邏輯直觀易懂,極大提升了測試工作的效率與便捷性。功能層面,NeTurbo 測試軟件深度融合了最新測試理念與技術,能夠全面覆蓋從基礎協議驗證到高性能場景模擬的廣泛測試需求。而在可擴展性上,該平臺采用了模塊化設計思路,便于用戶根據具體測試需求靈活配置,確保測試環境能夠緊跟技術發展的步伐,持續滿足未來測試挑戰。

NeTurbo 數通一體化測試軟件專為研發測試環境量身打造 , 與萬里眼精心設計的機箱及多樣化測試板卡無縫對接,共同構建了一個高效和全面的測試生態系統。通過集成流量測試、協議仿真與深度性能評估功能,NeTurbo 測試軟件能夠精準應對 DUT(待測設備)在研發周期中的各項測試挑戰。
特別針對交換機、路由器和防火墻等復雜網絡設備的早期研發階段,NeTurbo 測試軟件展現出了其獨特的優勢。它不僅確保測試覆蓋的全面性與深度,還通過智能化的測試流程設計,加速了產品從研發到市場的進程。在提升測試效率的同時,也確保了測試結果的準確性與可靠性,為網絡設備制造商提供了強有力的技術支持與保障。
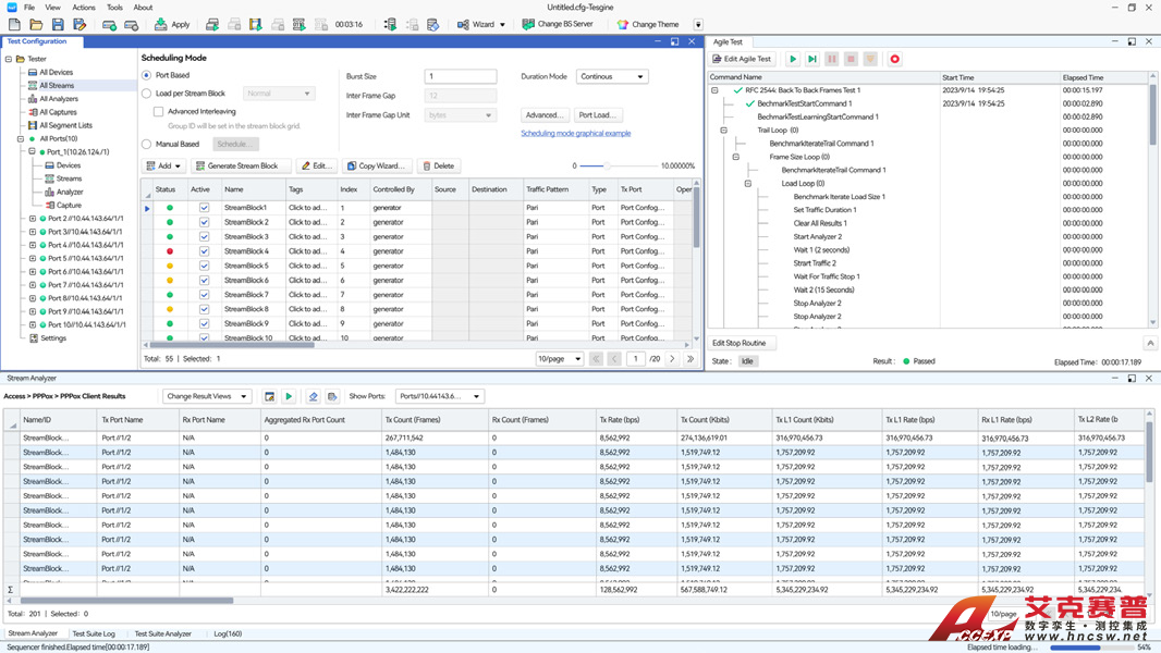
流量測試
支持靈活的報文構建,并模擬數據流發送。
支持實時統計各類報文的收發數量、時延、抖動和丟包等關鍵數據。
支持多條件組合的報文捕獲和分析。
支持 RFC2544 測試套。
協議仿真
運營商傳統通信網絡場景測試,支持 BGP、ISIS、OSPF 和 MPLS 等協議仿真。
運營商 SDN 網絡場景測試,支持 SR、SRv6 和 PCEP 等協議仿真。
數據中心解決方案測試,支持靜態 VXLAN 和 EVPN VXLAN 協議仿真。
寬帶接入網絡場景測試,支持 PPPoE、DHCPv4 和 DHCPv6 等協議仿真。
針對 L2VPN、L3VPN 和 EVPN 等 VPN 相關的復雜場景,支持靈活易用的配置向導,幫助用戶快速完成測試配置。
主要特性
全面測試覆蓋:
為 L2 至 L3 領域設計,全面覆蓋各類測試需求。
廣泛協議仿真:
涵蓋接入、路由、組播和 SDN 等多種協議。
復雜場景向導:
高效配置向導,簡化 MPLS IP VPN、SRv6 VPN、EVPN VXLAN 等常用場景配置,提升用戶操作便捷性。
靈活流量配置:
集成豐富流量頭部模板、五種突發模型、均衡調度、精準帶寬控制及多樣包長生成規則。
標準測試套:
支持業界標準 RFC2544 測試套,確保測試結果的權威性。
拓撲結構仿真:
支持仿真網絡拓撲結構,消除多協議測試中對多臺被測設備的依賴,有效削減成本支出。
靈活命令編排:
支持拖拽編輯、邏輯組合,運行時斷點控制,一鍵保存為自動化腳本,提升腳本編寫效率。
自動化接口:
支持 TCL/Python 兩種腳本語言,接口易用且可擴展。
強大統計功能:
提供流量 / 協議統計,多窗口靈活展示,支持全量統計的實時排序及篩選。
詳盡報告系統:
生成直觀、詳盡的測試報告,為網絡性能評估與優化提供堅實數據支撐。
易用的產品體驗
用戶體驗符合習慣:
符合行業特征和用戶習慣的界面設計,有效降低新老用戶的學習門檻,提升用戶上手效率。

深淺模式光感舒適:
提供深色皮膚切換,深色皮膚可使背景變暗和文本變亮,降低屏幕亮度,讓眼睛更舒適。

測試向導直觀易用:
打造所見即所得的圖形化專利向導,讓拓撲圖清晰、易用和易識別。

測試報告美觀清晰:
自動生成匹配系統風格的測試報告,讓報告清晰 / 美觀 / 一致,提升用戶閱讀體驗。

疏密顯示按需定義:
可自定義疏密顯示方式,使表格和文字等比放大,緩解長時間在表格中查看信息的視力壓力。

測試表格隨心截取:
提供測試內容一鍵截圖,用戶通過拖拽鼠標即可在表格任意范圍內截圖,提升共享效率。

五、技術規格
1、NeTurbo-S 系列機箱

2、10GE 測試模塊

3、GE 測試模塊
